Payara Platform

Transform Maven Projects or Files From Java EE 8 to Jakarta EE 10

Using the Payara IntelliJ Ultimate Tools and Payara IntelliJ Community Tools plugins, you can transform whole projects or just a file from Java EE 8 to Jakarta EE 10.

This feature is available in both Community and Ultimate editions of the plugin.

Refactor a Java EE 8 Project to Jakarta EE 10

To refactor a Java EE 8 based Maven project right click on root project folder and choose Refactor → Transform to Jakarta EE 10:

Refactor Project

The plugin will open a dialog to choose the destination folder where the new project will be created:

Choose Project Destination Folder

After choosing the Destination Directory, a confirmation message will appear indicating that the project is being generated.

Confirmation Folder
You can see the output of the generation process in the IntelliJ console.

The Maven plugin that executes the transformation process will print its output to the IDE’s console:

mvn package Folder

After the creation, a Maven BUILD SUCCESS message should be logged in the IDE’s console.

Build Success

The new project with suffix -JakartaEE10 is opened in a new IntelliJ instance which loads the project from the Destination Directory previously selected.

New Project Opened
When the whole project is transformed, the plugin adds -JakartaEE10 at the end of the project name. In our example, demo-JakartaEE10 project was created from a named demo.

Transform a Single File

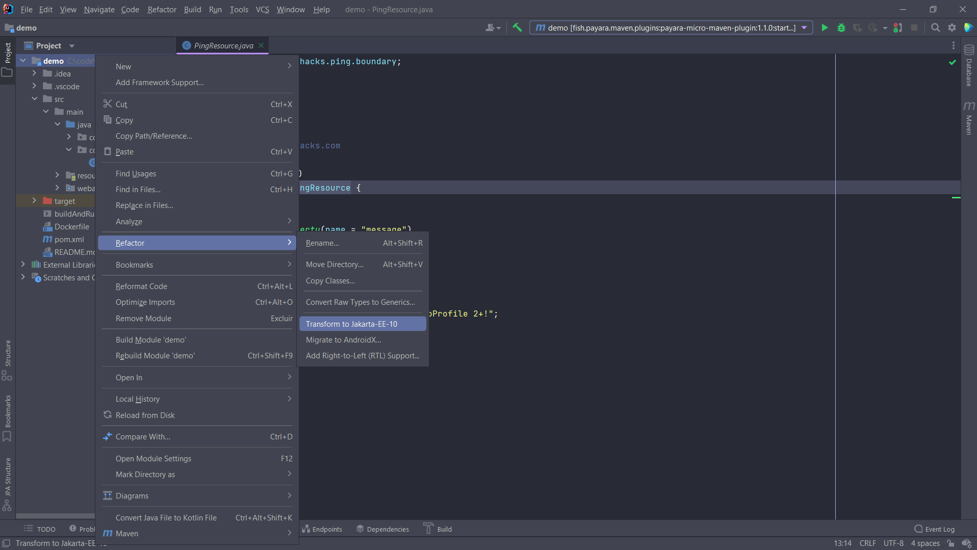
To refactor a Java EE 8 file right click on it and choose Refactor → Transform to Jakarta EE 10 option:

Refactor File

The plugin will open a dialog to choose the destination package where the new file will be created:

Choose File Destination Folder

After choosing the Destination Package, a confirmation message will appear indicating that the file is being generated.

Confirmation File
You can see the output of the generation process in the IntelliJ console.

The output of the Maven plugin that executes the transformation code can be reviewed in the IDE’s console:

mvn package File

After the new file is created, a BUILD SUCCESS message from the Maven plugin will be logged in the IDE’s console.

Finished Message

The new file will be located in the chosen destination package.

File Created
When a single file is transformed, a new package containing the transformed file will be created in the destination package with the suffix -jakartaee10.
Back to Top